Getting started
Foreword
LabRPS is a computation tool for the numerical simulation of random phenomena. It is designed for Researchers, Scientics, Engineers, Students and others who need to numerically represent a random phenomenon. Currently, three phenomena are implemented in LabRPS:
- Stochastic wind velocity
- Seismic ground motion
- Sea surface
Note that, apart from these three phenomena, LabRPS has also provided a general for the simulation of any random phenomenon. LabRPS has been under development since 2015, and it offers a large list of features. Capabilities are still missing but it is powerful enough to be used. There is a fast-growing community of enthusiastic users who participate in the LabRPS forum, and you can find many examples of quality projects developed with LabRPS there.
Like all free software projects, LabRPS depends on its community to grow, gain features, and fix bugs. Don't forget this when using LabRPS; if you like it, you can donate and help LabRPS in various ways, such as writing documentation.
See also:
First steps with LabRPS
LabRPS's focus is to allow you to numerically generate random phenomena in an accuarate and realistic way, to allow researchers quicky developing new simulation tools. It is therefore very different from some other applications made for similar purposes. Its learning curve is made very short. If you are struck at some point, don't forget that the friendly community of users on the LabRPS forum might be able to get you out in no time. These are the basics steps to numerically generate random phenomenon:
Step 1: Install LabRPS
First of all, download and install LabRPS. See the Download page for information on current versions and updates, and the installation instructions for your operating system (Windows, Linux or Mac). There are install packages ready for Windows (.msi), Debian and Ubuntu (.deb), openSUSE (.rpm), and Mac OSX. LabRPS is available from the package managers of many other Linux distributions. A standalone AppImage executable is also available, which will run on most recent 64-bit Linux systems. As LabRPS is open-source, you can also grab the source code and compile it yourself.
Step 2: Install Plugins
Now start the application and wait for it to open and load all its module. Activate the workbench of your random phenomenon. The plugin you will start working with in LabRPS depends on the type of random phenomenon you need to simulate. If you are going to work on random wind velocity, you'll probably want to activate the WindLab Workbench. If you are going to work on seismic ground motion, then switch to the SeismicLab Workbench. After activating the appropriate workbench, go to Tools → Feature Manager... to install the plugin of your choice.
Step 3: Feature Creation
Before you can create a feature you need to create a document and a new simulation. Create a new document and add a new simulation to it according to the active workbench. Then you can create a feature (a simulation method for example).
Step 4: Run the Feature
Now to the tree view and right click the newly created feature then choose one action from the top of the context menu. Computation will be executed and result will be shown in the form of table.
Exploring the interface
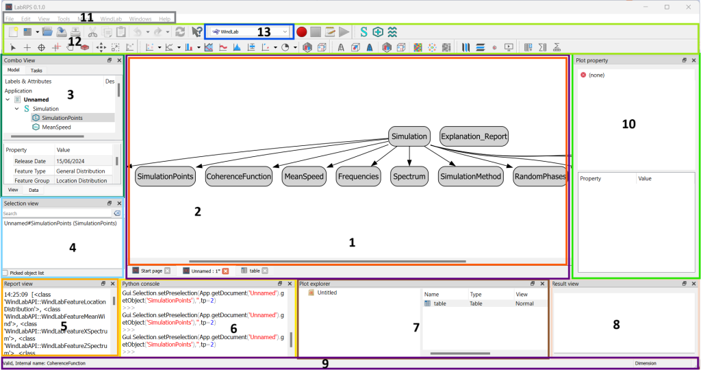
The standard LabRPS interface
See a full explanation in Interface.
- 1. The main view area, which can contain different tabbed windows.
- 2. The graph view, showing the graphical representation of the simulation data or any data involved in the application.
- 3. The combo view (tree view, task panel and property editor), showing the hierarchy and construction history of objects in the document and also allow the user to run tasks for active commands.
- 4. The selection view, which indicates the objects or sub-elements of objects that are selected.
- 5. The report view (or output window), where messages, warnings and errors are shown.
- 6. The Python console, where all the commands executed are printed, and where you can enter Python code.
- 7. The project explorer, shows all tables, matrices and plots created in the application.
- 8. The result log, where the simulation results, analysis results and informations are displayed.
- 9. The status bar, where some messages and tooltips appear.
- 10. The plot property editor, allows viewing and modifying properties of the items such as tables, matrices and plots in the active view.
- 11. The standard menu, which holds basic operations of the program.
- 12. The toolbar area, where the toolbars are docked.
- 13. The workbench selector, where you select the active workbench.
The Start page allows you to quickly jump to one of the most common workbenches, open one of the recent files, or see the latest news from the LabRPS world. You can change the default workbench in the preferences.
Working with WindLab
WindLab is a module in LabRPS that provides and manages all LabRPS's capabilities for the simulation of stochastic wind velocity. This module is automatically actived when you active the WindLab Workbench. Don't confuse WindLab and WindLab Plugin. WindLab, also called WindLab Workbench is LabRPS internal module providing the simulation framework of random wind velocity while WindLab Plugin is one of the offical plugins provided by LabRPS for simulation of random wind velocity. This is a typical WindLab workflow:
- Create new wind velocity simulation
- Edit the properties of newly created wind velocity simulation to switch your need.
- Create new WindLab feature (simulation points, mean wind profile, wind spectrum, etc.)
- Right click on the created feature in the tree view and select action to run the feature and show computation results.
Scripting
And finally, one of the most powerful features of LabRPS is the scripting environment. From the integrated python console (or from any other external Python script), you can gain access to almost any part of LabRPS, create or modify RPS features or access and modify the LabRPS interface. Python scripting can also be used in macros, which provide an easy method to create custom commands.
- Getting started
- Installation: Download, Windows, Linux, Mac, Additional components, AppImage
- Basics: About LabRPS, Interface, RPS Objects, Object name, Preferences, Workbenches, Document structure, Properties, Help LabRPS, Donate
- Help: Tutorials, Video tutorials
- Workbenches: Std Base, WindLab, SeismicLab, SeaLab, UserLab, Spreadsheet, Plot, Web
- Hubs: User hub, Power users hub, Developer hub